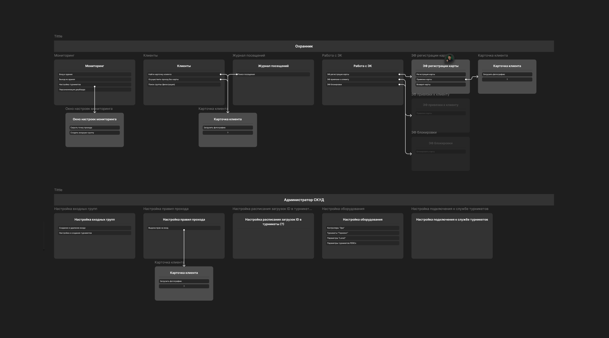
Задача
Провести редизайн десктопного приложения по управлению турникетами
К проектам
1 / 5
Рабочее место охранника: управление доступом в школу
2023Desktop
Задача
Провести редизайн десктопного приложения по управлению турникетами
Рабочее место охранника: управление доступом в школу